在进房之前或在通话过程中,检测用户的网络质量,可以判断用户当下的网络质量情况。若用户网络质量太差,应建议用户检查网络或尝试更换网络,以保证正常通话质量。
本文主要介绍如何基于 NETWORK_QUALITY 事件实现通话过程及通话前网络质量检测。
通话过程中的网络质量检测
参考: NETWORK_QUALITY
const trtc = TRTC.create();
trtc.on(TRTC.EVENT.NETWORK_QUALITY, event => {
console.log(`network-quality, uplinkNetworkQuality:${event.uplinkNetworkQuality}, downlinkNetworkQuality: ${event.downlinkNetworkQuality}`)
console.log(`uplink rtt:${event.uplinkRTT} loss:${event.uplinkLoss}`)
console.log(`downlink rtt:${event.downlinkRTT} loss:${event.downlinkLoss}`)
})
通话前的网络质量检测
通话前的网络质量检测需要借助 NETWORK_QUALITY 事件实现。
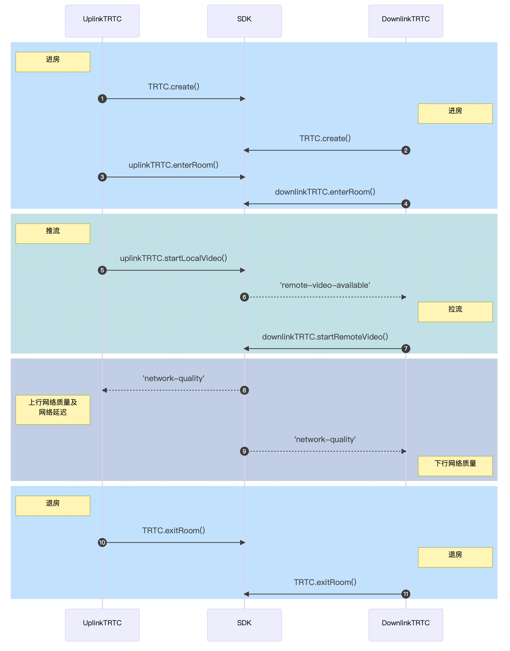
实现流程
- 调用 TRTC.create 创建两个 trtc 对象,分别称为 uplinkTRTC 和 downlinkTRTC。
- 这两个 TRTC 都进入同一个房间。
- 使用 uplinkTRTC 进行推流,监听 NETWORK_QUALITY 事件来检测上行网络质量。
- 使用 downlinkTRTC 进行拉流,监听 NETWORK_QUALITY 事件来检测下行网络质量。
- 整个过程可持续 15s 左右,最后取平均网络质量,从而大致判断出上下行网络情况。
注意:
- 检测过程将产生少量的基础服务费用。如果未指定推流分辨率,则默认以 640*480 的分辨率推流。
API 调用时序

代码示例
let uplinkTRTC = null; // 用于检测上行网络质量
let downlinkTRTC = null; // 用于检测下行网络质量
let localStream = null; // 用于测试的流
let testResult = {
// 记录上行网络质量数据
uplinkNetworkQualities: [],
// 记录下行网络质量数据
downlinkNetworkQualities: [],
average: {
uplinkNetworkQuality: 0,
downlinkNetworkQuality: 0
}
}
// 1. 检测上行网络质量
async function testUplinkNetworkQuality() {
uplinkTRTC = TRTC.create();
uplinkTRTC.enterRoom({
roomId: 8080,
sdkAppId: 0, // 填写 sdkAppId
userId: 'user_uplink_test',
userSig: '', // uplink_test 的 userSig
scene: 'rtc'
})
uplinkTRTC.on(TRTC.EVENT.NETWORK_QUALITY, event => {
const { uplinkNetworkQuality } = event;
testResult.uplinkNetworkQualities.push(uplinkNetworkQuality);
});
uplinkTRTC.startLocalVideo();
}
// 2. 检测下行网络质量
async function testDownlinkNetworkQuality() {
downlinkTRTC = TRTC.create();
downlinkTRTC.enterRoom({
roomId: 8080,
sdkAppId: 0, // 填写 sdkAppId
userId: 'user_downlink_test',
userSig: '', // userSig
scene: 'rtc',
autoReceiveVideo: true
});
downlinkTRTC.on(TRTC.EVENT.NETWORK_QUALITY, event => {
const { downlinkNetworkQuality } = event;
testResult.downlinkNetworkQualities.push(downlinkNetworkQuality);
})
}
// 3. 开始检测
testUplinkNetworkQuality();
testDownlinkNetworkQuality();
// 4. 15s 后停止检测,计算平均网络质量
setTimeout(() => {
// 计算上行平均网络质量
const validUplinkNetworkQualitiesList = testResult.uplinkNetworkQualities.filter(value => value >= 1 && value <= 5);
if (validUplinkNetworkQualitiesList.length > 0) {
testResult.average.uplinkNetworkQuality = Math.ceil(
validUplinkNetworkQualitiesList.reduce((value, current) => value + current, 0) / validUplinkNetworkQualitiesList.length
);
}
const validDownlinkNetworkQualitiesList = testResult.uplinkNetworkQualities.filter(value => value >= 1 && value <= 5);
if (validDownlinkNetworkQualitiesList.length > 0) {
// 计算下行平均网络质量
testResult.average.downlinkNetworkQuality = Math.ceil(
validDownlinkNetworkQualitiesList.reduce((value, current) => value + current, 0) / validDownlinkNetworkQualitiesList.length
);
}
// 检测结束,清理相关状态。
uplinkTRTC.exitRoom();
downlinkTRTC.exitRoom();
}, 15 * 1000);
结果分析
经过上述步骤,可以拿到上行平均网络质量、下行平均网络质量。网络质量的枚举值如下所示:
| 数值 | 含义 |
|---|---|
| 0 | 网络状况未知,表示当前 TRTC 实例还没有建立上行/下行连接 |
| 1 | 网络状况极佳 |
| 2 | 网络状况较好 |
| 3 | 网络状况一般 |
| 4 | 网络状况差 |
| 5 | 网络状况极差 |
| 6 | 网络连接已断开 注意:若下行网络质量为此值,则表示所有下行连接都断开了 |
建议:当网络质量大于3时,应引导用户检查网络并尝试更换网络环境,否则难以保证正常的音视频通话。 也可通过下述策略来降低带宽消耗:
- 若上行网络质量大于3,则可通过 TRTC.updateLocalVideo() 接口降低码率 或 TRTC.stopLocalVideo() 方式关闭视频,以降低上行带宽消耗。
- 若下行网络质量大于3,则可通过订阅小流(参考:开启大小流传输)或者只订阅音频的方式,以降低下行带宽消耗。